Overview
AWS Event Cache features
The AWS Event Cache Plugin provides the following features:
- Manual cache refresh within Spinnaker
- Enables fetching the latest data from AWS providers
- Useful in scenarios where you’ve reached rate limits and need real-time data
- Dynamic polling interval adjustment for data retrieval from AWS providers
- Provides flexibility in managing the frequency of API calls, helping to mitigate rate limit issues
- Seamless integration with AWS SNS for event-driven communication
- The plugin receives notifications from SNS whenever a change is made, ensuring timely responses to rate limit issues.
- An event scheduler
- Coordinates with the notification handling service
- Designed to be invoked by AWS SNS, ensuring efficient processing of events related to rate limit changes
- Different configurations for non-production environments
- You can set a longer polling interval in non-production environments to reduce the frequency of API calls without compromising overall functionality.
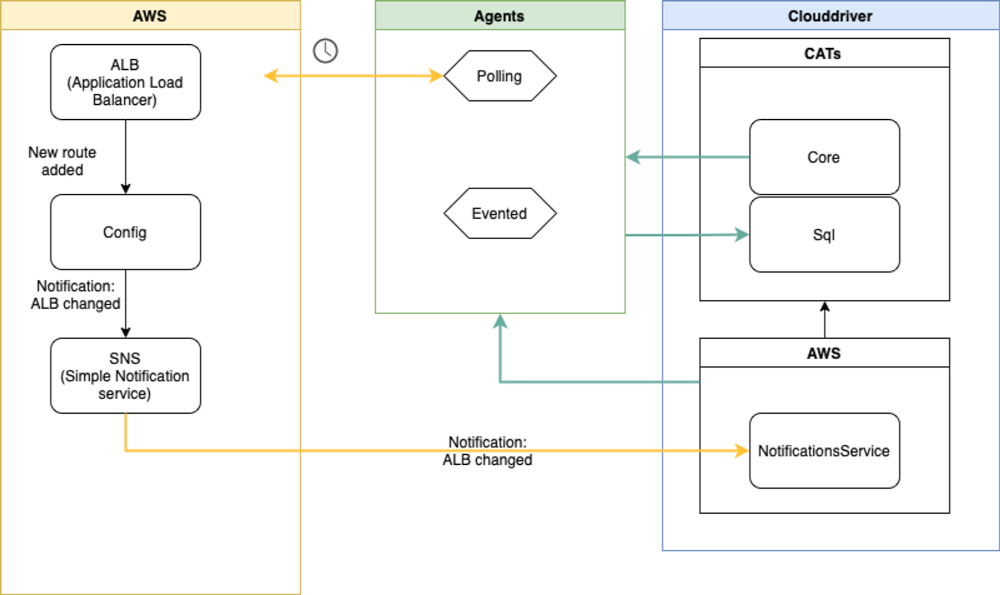
The plugin uses AWS Config to send events to Spinnaker through a new endpoint in the Gate service.
How the plugin works
AWS SNS Integration
The plugin seamlessly integrates with AWS SNS to establish a reliable communication channel. AWS SNS is configured to send notifications whenever a change is detected in the AWS environment, such as rate limit adjustments or IAM role modifications.
Event Scheduler Initialization
Upon receiving a notification from AWS SNS, the plugin’s event scheduler is initialized. This scheduler acts as the orchestrator, coordinating the subsequent actions to manage rate limit issues. Event Handling Workflow:
The Event Scheduler triggers an event handling workflow that consists of the following steps:
- Event Validation: The plugin validates the incoming event, ensuring it is legitimate and corresponds to a relevant change in the AWS environment.
- Decision Logic: The plugin determines the appropriate action to take based on the type of event, such as rate limit increase or IAM role modification.

Compatibility matrix
| Armory CD Version | Spinnaker Version | AWS Event Cache Plugin Version |
|---|---|---|
| 2.31.x | 1.31.x | 0.2.1 |
| 2.30.x | 1.29.x, 1.30.x | 0.2.1 |
| 2.28.x | 1.28.x | 0.2.1 |
Installation paths
Armory Operator
Use a Kustomize patch to install the plugin.
- Install the plugin.
- Create your AWS Simple Notification Service topic and subscription.
Spinnaker Operator
Use a Kustomize patch to install the plugin.
- Install the plugin.
- Create your AWS Simple Notification Service topic and subscription.
Halyard
Use Spinnaker local config files to install the plugin.
- Install the plugin.
- Create your AWS Simple Notification Service topic and subscription.
Feedback
Was this page helpful?
Thank you for letting us know!
Sorry to hear that. Please tell us how we can improve.
Last modified December 12, 2023: (56b69846)